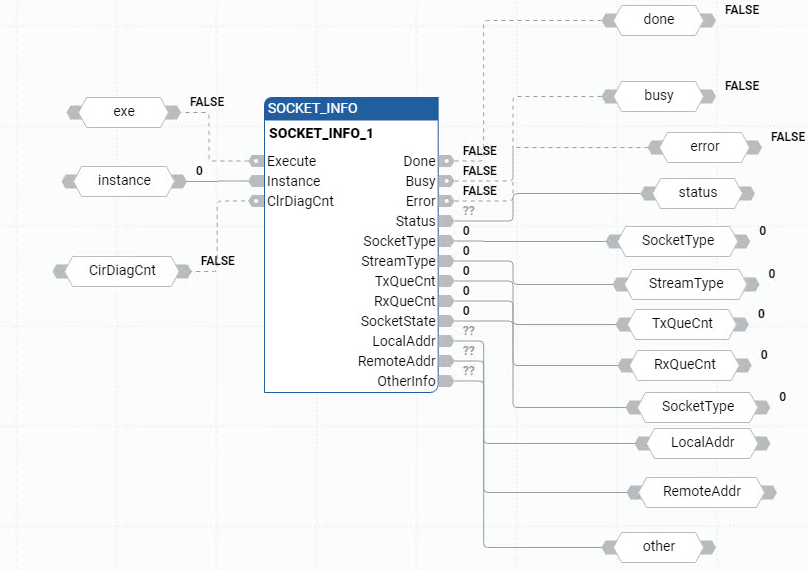
SOCKET_INFO
SOCKET_INFO 指令返回套接字实例的信息,如错误代码和执行状态。输出与程序扫描同步更新。
支持的语言︰功能块图、梯形图和结构化文本。
该指令适用于 L20E、L50E 和 L70E 控制器。
SOCKET_INFO

参数 | 参数类型 | 数据类型 | |
|---|---|---|---|
Execute | 输入 | BOOL | 启用指令块。
|
Instance | 输入 | UDINT | 复制从 SOCKET_CREATE 或 SOCKET_ACCEPT 指令返回的套接字句柄以删除相应套接字。
当“实例”为 0 时,返回所有套接字实例的摘要。 |
ClrDiagCnt | 输入 | BOOL |
如 TCP 和 UDP,OtherInfo 数组索引 1 至 6。 当“实例”为 0 时,清除 OtherInfo 数组索引 7 至 14。 |
Done | 输出 | BOOL | 指示操作完成的时间。
输出与程序扫描同步更新。 |
Busy | 输出 | BOOL |
输出与程序扫描同步更新。 |
Error | 输出 | BOOL | 指示发生了错误。 TRUE: 检测到错误。 FALSE:无错误。 输出与程序扫描同步更新。 |
SocketType | 输出 | USINT | 套接字实例类型:
当 Socket_Info“实例”为 0 时,SocketType 将显示为 0。 |
StreamType | 输出 | USINT | 套接字流类型:
当 Socket_Info“实例”为 0 时,StreamType 将显示为 0。 |
TxQueCnt | 输出 | USINT | 当前位于队列中的 Tx 消息的数量。 当 Socket_Info“实例”为 0 时,TxQueCnt 将显示为 0。 |
RxQueCnt | 输出 | USINT | 当前位于队列中的 Rx 消息的数量。 当 Socket_Info“实例”为 0 时,RxQueCnt 将显示为 0。 |
SocketState | 输出 | USINT | 套接字指令状态信息。有关详细信息,请参阅套接字状态机。 当 Socket_Info“实例”为 0 时,SocketState 将显示为 0。 |
LocalAddr | 输出 | SOCKETADDR_CFG | 套接字的本地地址。有关更多信息,请参阅SOCKADDR_CFG 数据类型。 当 Socket_Info“实例”为 0 时,LocalAddr 将显示为 0。 |
RemoteAddr | 输出 | SOCKETADDR_CFG | 套接字的远程地址。有关更多信息,请参阅SOCKADDR_CFG 数据类型。 在下列情况下,RemoteAddr 将显示为 0:
|
OtherInfo | UDINT[1..15] | 套接字“实例”配置为 TCP,数组索引描述为:
套接字实例配置为 UDP,数组索引描述为:
套接字实例配置为 0,数组索引描述为:
|
SOCKET_INFO 示例
SOCKET_INFO 功能块图示例

SOCKET_INFO 梯形图示例

SOCKET_INFO 结构化文本示例

结果

提供反馈