Process Boolean Logic with Snapshot (PBL)
This information applies to the CompactLogix 5380P and ControlLogix 5580P controllers.
The Process Boolean Logic with Snapshot (PBL) instruction executes up to eight gates of configurable Boolean logic. Gate types available include AND, OR, XOR (Exclusive-OR), Set/Reset, Select, and Majority. Each gate provides up to four input conditions that are individually invertible using a configuration setting.
The PBL Instruction can record its current state:
- After a change in output state.
- On Operator or Program command.
- Based on a logic loopback input.
Available Languages
Ladder Diagram

Function Block Diagram

Structured Text
PBL(PBL tag);
Operands
IMPORTANT:
Unexpected operation may occur if:
- Output tag operands are overwritten.
- Members of a structure operand are overwritten.
- Except when specified, structure operands are shared by multiple instructions.
There are data conversion rules for mixing numeric data types within an instruction. See Data conversions.
Configuration Operands
Operand | Type | Format | Description |
|---|---|---|---|
PBL | P_BOOLEAN_LOGIC | tag | Data structure required for proper operation of instruction. |
P_BOOLEAN_LOGIC Structure
Public members are standard, visible tag members that are programmatically accessible. Private, hidden members are used in HMI faceplates and are not programmatically accessible. Private members are in separate tables after public members.
Public Input Members | Data Type | Description |
|---|---|---|
EnableIn | BOOL | Enable input. Ladder Diagram: Corresponds to the rung condition. Default is true. |
Inp_InitializeReq | BOOL | 1 = Request to initialize the instruction. The instruction is normally initialized in instruction first run. Use this request when reinitialization is needed. The instruction clears this operand automatically. Default is true. |
Inp_0 | BOOL | Logic input 0. Default is false. |
Inp_1 | BOOL | Logic input 1. Default is false. |
Inp_2 | BOOL | Logic input 2. Default is false. |
Inp_3 | BOOL | Logic input 3. Default is false. |
Inp_4 | BOOL | Logic input 4. Default is false. |
Inp_5 | BOOL | Logic input 5. Default is false. |
Inp_6 | BOOL | Logic input 6. Default is false. |
Inp_7 | BOOL | Logic input 7. Default is false. |
Inp_Hold | BOOL | 1 = Hold previous states in snapshot; 0 = Pass live states to snapshot. Default is false. |
Inp_Reset | BOOL | 1 = Reset snapshot latch, show live states. Default is false. |
Cfg_UseInpHold | BOOL | 1 = Use Inp_Hold to snap state; 0 = Use Cmds or Output transition to snap. Default is false. |
Cfg_UsePCmd | BOOL | 1 = Enable snapshot on PCmd_Snap 0 --> 1 (edge). Default is true. |
Cfg_UseOCmd | BOOL | 1 = Enable snapshot on OCmd_Snap 0 --> 1 (edge). Default is true. |
Cfg_UseOut01 | BOOL | 1 = Enable snapshot on Output 0 --> 1 (rising edge). Default is true. |
Cfg_UseOut10 | BOOL | 1 = Enable snapshot on Output 1 --> 0 (falling edge). Default is false. |
Cfg_TimestampOnSnap | BOOL | 1 = Generate a timestamp when snapshot occurs. Default is false. |
Cfg_SnapOver | BOOL | 1 = New snapshot overwrites without reset, 0 = Save first snapshot until reset. Default is false. |
Cfg_HasMoreObj | BOOL | 1 = Tells HMI an object with more information is available. Default is false. |
Cfg_HasNav | SINT | Set bits indicate which navigation buttons are enabled. Default is 2#0000_0000. |
Cfg_OnDly | REAL | Output ON delay time (seconds). Valid = 0.0 to 2147483.0 Default is 0.0. |
Cfg_OffDly | REAL | Output OFF delay time (seconds). Valid = 0.0 to 2147483.0 Default is 0.0. |
Cfg_CnfrmReqd | SINT | Operator Command Confirmation Required. Represents the type of command confirmation required. 0 = None, 1 = Command confirmation required, 2 = Performer e-signature required, 3 = Performer and approver e-signature required. Default is 0. |
PCmd_Snap | BOOL | Program command to capture Input, Gate states in snapshot. Default is false. |
PCmd_Reset | BOOL | Program command to reset (re-arm) snapshot latch. Default is false. |
Public Output Members | Data Type | Description |
|---|---|---|
EnableOut | BOOL | Enable Output. This output state always reflects EnableIn input state. |
Out_Live | BOOL | Condition logic output (result) after delay. |
Out_Snap | BOOL | Condition logic output (result) at snapshot. |
Val_DlyPctLive | DINT | Output OnDelay or OffDelay percent complete: live. |
Val_DlyPctSnap | DINT | Output OnDelay or OffDelay percent complete: snapshot. |
Val_SnapInit | DINT | Snapshot initiator: 1 = OCmd, 2 = PCmd, 3 = Out 0-->1, 4 = Out 1-->0, 5 = Inp_Hold. |
Sts_Initialized | BOOL | 1 = Instruction is initialized. Use Inp_InitializeReq to reinitialize. |
Sts_Snapped | BOOL | 1 = Snapshot has been triggered, 0 = Snapshot showing live states. |
Sts_RdyReset | BOOL | 1 = A latched alarm or shed condition is ready to be reset. |
Sts_InpLive | SINT | Live input status bits: .0 to .7 = Inp_0 to Inp_7. |
Sts_GateLive | SINT | Live gate result status bits: .0 to .7 = Gate 0 to 7. |
Sts_InpSnap | SINT | Snapshot of input status bits: .0 to .7 = Inp_0 to Inp_7. |
Sts_GateSnap | SINT | Snapshot of gate result status bits: .0 to .7 = Gate 0 to 7. |
Sts_GateSrc1Live | SINT | Live wire state for source 1 of each gate (bit# = gate#). |
Sts_GateSrc2Live | SINT | Live wire state for source 2 of each gate (bit# = gate#). |
Sts_GateSrc3Live | SINT | Live wire state for source 3 of each gate (bit# = gate#). |
Sts_GateSrc4Live | SINT | Live wire state for source 4 of each gate (bit# = gate#). |
Sts_GateSrc1Snap | SINT | Snapshot of wire state for source 1 of each gate (bit# = gate#). |
Sts_GateSrc2Snap | SINT | Snapshot of wire state for source 2 of each gate (bit# = gate#). |
Sts_GateSrc3Snap | SINT | Snapshot of wire state for source 3 of each gate (bit# = gate#). |
Sts_GateSrc4Snap | SINT | Snapshot of wire state for source 4 of each gate (bit# = gate#). |
Sts_OutInvertLive | BOOL | Output after inverter but before TON/TOF timers. |
Sts_OutInvertSnap | BOOL | Snapshot of output after inverter but before TON/TOF. |
Sts_Err | BOOL | 1 = Error in configuration: See detail bits (Sts_Errxxx) for reason. |
Sts_ErrGateFunc | SINT | 1 = Error in each gate's function code (use 0 to 6). |
Sts_ErrGateSrcPtr | SINT | 1 = Error in each gate's source pointer (use 0 to 15). |
Sts_ErrGateSrcMask | SINT | 1 = Error in each gate's mask (source used) configuration (qty, choice). |
Sts_ErrOutSrcPtr | BOOL | 1 = Error in output's source pointer (use 0 to 15). |
Sts_ErrTimer | BOOL | 1 = Error in output's On Delay or Off Delay preset (use 0.0 to 2147483.0). |
Private Input Members | Data Type | Description |
|---|---|---|
Cfg_GateFunc | DINT[8] | Function code for gate M (1 = AND, 2 = OR, 3 = XOR, 4 = 2oo3, 5 = Set-Reset). |
Cfg_GateSrc1Invert | SINT | Gate M Source #1 is Inverted (M by bit) (1 = invert). Default is 2#0000_0000. |
Cfg_GateSrc1Mask | SINT | Gate M Source #1 is Used (M by bit) (1 = used). Default is 2#0000_0000. |
Cfg_GateSrc1Ptr | DINT[8] | Pointer to Gate M Source #1 (0...7 = inputs, 8...15 = gate outputs). |
Cfg_GateSrc2Invert | SINT | Gate M Source #2 is Inverted (M by bit) (1 = invert). Default is 2#0000_0000. |
Cfg_GateSrc2Mask | SINT | Gate M Source #2 is Used (M by bit) (1 = used). Default is 2#0000_0000. |
Cfg_GateSrc2Ptr | DINT[8] | Pointer to Gate M Source #2 (0...7 = inputs, 8...15 = gate outputs). |
Cfg_GateSrc3Invert | SINT | Gate M Source #3 is Inverted (M by bit) (1 = invert). Default is 2#0000_0000. |
Cfg_GateSrc3Mask | SINT | Gate M Source #3 is Used (M by bit) (1 = used). Default is 2#0000_0000. |
Cfg_GateSrc3Ptr | DINT[8] | Pointer to Gate M Source #3 (0...7 = inputs, 8...15 = gate outputs). |
Cfg_GateSrc4Invert | SINT | Gate M Source #4 is Inverted (M by bit) (1 = invert). Default is 2#0000_0000. |
Cfg_GateSrc4Mask | SINT | Gate M Source #4 is Used (M by bit) (1 = used). Default is 2#0000_0000. |
Cfg_GateSrc4Ptr | DINT[8] | Pointer to Gate M Source #4 (0...7 = inputs, 8...15 = gate outputs). |
Cfg_HasNav | SINT | Set bits indicate which navigation buttons are enabled. Default is 2#0000_0000. |
Cfg_OutSrcInvert | BOOL | Out source (before minimum duration timer) is inverted (1 = invert). Default is false. |
Cfg_OutSrcPtr | DINT | Source bit for Output (0...7 = inputs, 8...15 = gates). Default is 0. |
HMI_Const | SINT[9] | Constants (for use in HMI indirection of parameters). |
OCmd_Reset | BOOL | Operator command to reset (re-arm) snapshot latch. Default is false. |
OCmd_Snap | BOOL | Operator Command to capture input, gate states in snapshot. Default is false. |
Private Output Members | Data Type | Description |
|---|---|---|
ORdy_Reset | BOOL | 1 = Ready for OCmd_Reset (enables button). |
ORdy_Snap | BOOL | 1 =Ready for OCmd_Snap (enables button). |
Val_LastGate | DINT[8] | Last gate pin which uses this gate result (0 = not used, 1...32 = gates, 33 = output). |
Val_LastInp | DINT[8] | Last gate pin which uses this input (0 = not used, 1...32 = gates, 33 = output) For animation. |
Val_SnapTimestamp | DINT[7] | Snapshot timestamp [0] = year, [1] = month, [2] = day, [3] = hour, [4] = minute, [5] = second, [6] = usecond. |
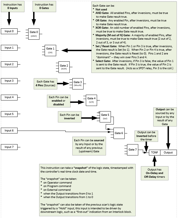
Operation
The PBL instruction:
- Provides up to eight Boolean inputs and eight logic gates.
- Each gate has four inputs. Each input can be enabled or disabled and can be normal or inverted. Each enabled gate input can be linked to a source, which is an instruction input or the result of a preceding gate
- Use one of these methods to configure the eight gates:
- Logical AND: The gate's output is true if all of the enabled gate inputs, after configured inversions, are true. An AND gate can have up to four inputs enabled.
- Logical OR: The gate's output is true if any of the enabled gate inputs, after configured inversions, are true. An OR gate can have up to four inputs enabled.
- Logical XOR (Exclusive OR): The gate's output is true if an odd number of the enabled gate inputs, after configured inversions, are true. An XOR gate can have up to four inputs enabled.
- Set-Reset: The gate's output is set true if one of its Set inputs is true, and is cleared to false if one of its Reset inputs is true. The gate's four inputs are:Input 1: SET (dominant)Input 2: RESET (dominant)Input 3: SETInput 4: RESET
- Select: If input 3 is false, the state of input 1 is passed to the gate output. If input 3 is true, the state of input 2 is passed to the gate output. A Select gate must have input 3 enabled and either or both of inputs 1 and 2 enabled.
- Majority (labeled ‘MooN’ for ‘M out of N’): The gate’s output is set true if a majority of its inputs, after configured inversions, are true. A majority would consist of 2 out of 2, 2 out of 3, or 3 out of 4. A Majority gate can have two, three, or four inputs enabled.
- Provides a snapshot capability that captures the state of the instruction for use later, until reset: all input states, gate states, and output state. The snapshot capability captures the state of the logic at the time that it tripped or shut down equipment, even if the logic states change after the shutdown. The snapshot is optionally timestamped from the controller clock with the year, month, day, hour, minute, second, or microsecond.
- Provides options to enable these following snapshot trigger conditions:
- Capture snapshot on Operator Command (OCmd_Snap).
- Capture snapshot on Program Command (PCmd_Snap).
- Capture snapshot when the output transitions from 0 to 1.
- Capture snapshot when the output transitions from 1 to 0.
- Capture snapshot of previous scan's state when a loopback input becomes true. This capability captures the snapshot when the PBL output condition is the first-out condition in a downstream PINTLK block. The first-out indication from the PINTLK instruction can be looped back to the PBL instruction's Inp_Hold input to hold the last-scan state in the snapshot, including last scan's time stamp.
Implementation
Use the PBL instruction in these situations:
- A project requires an Interlock or Permissive condition that is more complicated than the simple OR-ing or AND-ing provided by the PINTLK (Interlocks) or PPERM (Permissives) Add-On Instructions.
- A project requires some Boolean (combination) logic that can be reconfigured from the HMI online, or which requires the snapshot capability for saving a copy of the logic state with a timestamp.
- A project contains more than the 16 interlock conditions or permissive conditions provided by the PINTLK and PPERM Add-On Instructions, but some of the conditions can be grouped together under one identification. For example, all of the bearing overtemperature signals for a pump and motor (Pump Inboard Bearing, Pump Outboard Bearing, Motor Inboard Bearing, and Motor Outboard Bearing) can be ORed together in a PBL instruction and the result presented to a PINTLK instruction as a single Bearing Overtemp condition.
Do not use this instruction in these situations:
- A project requires simple interlocks and permissives that can be handled by the PINTLK and PPERM instructions directly. These instructions can permit operation or trip operation.
- A project requires logic that is beyond the PBL Add-On Instruction capabilities or which is extremely time critical. The PBL instruction provides only eight inputs, eight gates, and one output with on-delay and off-delay timing, and it is implemented with table-driven code. Use hard-coded logic in native controller languages instead. The native programming languages are faster and provide functionality beyond what the PBL instruction can do.
This diagram illustrates the functionality of the PBL instruction:

Configuration
A maximum of eight gates can be configured using these tags:
Cfg_GateFunc[M] – This configuration is an array which defines the gate function. M = the gate number, 0-7.
- 1 = Logical AND Gate
- 2 = Logical OR Gate
- 3 = Logical XOR Gate
- 4 = Majority of Outputs are true
- 5 = Set/Reset
- 6 = A/B Selector
Each gate has four input pins. Each input pin can be enabled or disabled using this tag:
Cfg_GateSrc#Mask: This configuration is a SINT value that masks the gates (0-7) that are enabled for that input pin in a binary format. # = the input pin number (1-4). If the mask bit is high then the gate for that particular input pin is enabled.
Examples:
- Cfg_GateSrc1Mask.0 = 1 input pin 1 of gate 0 is enabled
- Cfg_GateSrc2Mask.1 = 1 input pin 2 of gate 1 is enabled
- Cfg_GateSrc3Mask.3 = 1 input pin 3 of gate 3 is enabled
- Cfg_GateSrc4Mask.0 = 1 input pin 4 of gate 0 is enabled
Each gate input pin can be normal or inverted.
Cfg_GateSrc#Invert: This configuration is a SINT value which inverts an input. # = the input pin number (1-4).
Examples:
- Cfg_GateSrc1Invert.0 = 1 input pin 1 of gate 0 is inverted.
- Cfg_GateSrc2Invert.2 = 1 input pin 2 of gate 2 is inverted
- Cfg_GateSrc3Invert.3 = 1 input pin 3 of gate 3 is inverted
- Cfg_GateSrc4Invert.6 = 1 input pin 4 of gate 6 is inverted
Each enabled gate input pin can be linked to a source, either an instruction input or the result of a preceding gate.
Cfg_GateSrc#Ptr[M] - This configuration is an array that defines the source for the input pin on each gate. Where # = the input pin number (1-4), and M = the gate number (0-7). A value of 0-7 represents an instruction input. A value of 8-15 represents the result of a preceding gate. Tip: A gate can only be used as an input into another gate with a higher gate value.
Examples:
- Cfg_GateSrc1Ptr[0] = 2 states that Inp_2 is configured in Gate 0 on pin 1.
- Cfg_GateSrc2Ptr[0] = 3 states that Inp_3 is configured in Gate 0 on pin 2.
- Cfg_GateSrc3Ptr[2] = 8 states that Gate 0 result is configured in Gate 2 on pin 3.
- Cfg_GateSrc4Ptr[7] = 12 states that Gate 4 result is configured in Gate 7 on pin 4.
Configure the output using these tags:
- Cfg_OutSrcPtr – This configuration determines which input/gate will be the output. A value of 0-7 represents an instruction input. A value of 8-15 represents the result of a gate.
- Cfg_OutSrcInvert – This configuration determines if the output will be inverted.
Configuration of Strings for HMI
Configure strings for HMI faceplates (FT View) and for the Logix Designer configuration dialog box. The strings are set to extended properties of tag items. Configure the strings in Logix Designer only.
- Description
- Label for graphic symbol
- Display Library for HMI Faceplate call-up
- Instruction name
- Area name
- URL link
- State name strings for 0-state and 1-state
- More Information
Monitor the PBL Instruction
Use the operator faceplate from the PlantPAx library of Process objects for monitoring.
Affects Math Status Flags
No.
Major/Minor Faults
None specific to this instruction. See Index Through Arrays for array-indexing faults.
Execution
Ladder Diagram
Condition/State | Action Taken |
|---|---|
Prescan | Resets the output on-delay and off-delay timers; clears the snapshot time stamp and data; clears any commands received while controller was in Program mode. |
Instruction first run | Resets the output on-delay and off-delay timers; clears the snapshot time stamp and data; clears any commands received while controller was in Program mode. |
Rung-condition-in is false | Clears output to false (off) and resets the output on-delay and off-delay timers. |
Rung-condition-in is true | Set rung-condition-out to rung-condition-in. The instruction executes. |
Postscan | Rung-condition-out is cleared to false. |
Function Block Diagram
Condition/State | Action Taken |
|---|---|
Prescan | Resets the output on-delay and off-delay timers; clears the snapshot time stamp and data; clears any commands received while controller was in Program mode. |
Instruction first run | Resets the output on-delay and off-delay timers; clears the snapshot time stamp and data; clears any commands received while controller was in Program mode. |
Instruction first scan | See instruction first run in the function block diagram table. |
EnableIn is false | Clears output to false (off) and resets the output on-delay and off-delay timers. |
EnableIn is true | EnableOut is set to true. The instruction executes. |
Postscan | EnableIn and EnableOut bits are cleared to false. |
Structured Text
In Structured Text, EnableIn is always true during normal scan. The instruction executes when it is in the control path activated by the logic.
Condition/State | Action Taken |
|---|---|
Prescan | See Prescan in the Function Block Diagram table. |
Instruction first run | See Instruction first run in the Function Block Diagram table. |
EnableIn is true | See EnableIn is true in the Function Block Diagram table. |
Postscan | See Postscan in the Function Block Diagram table. |
Example
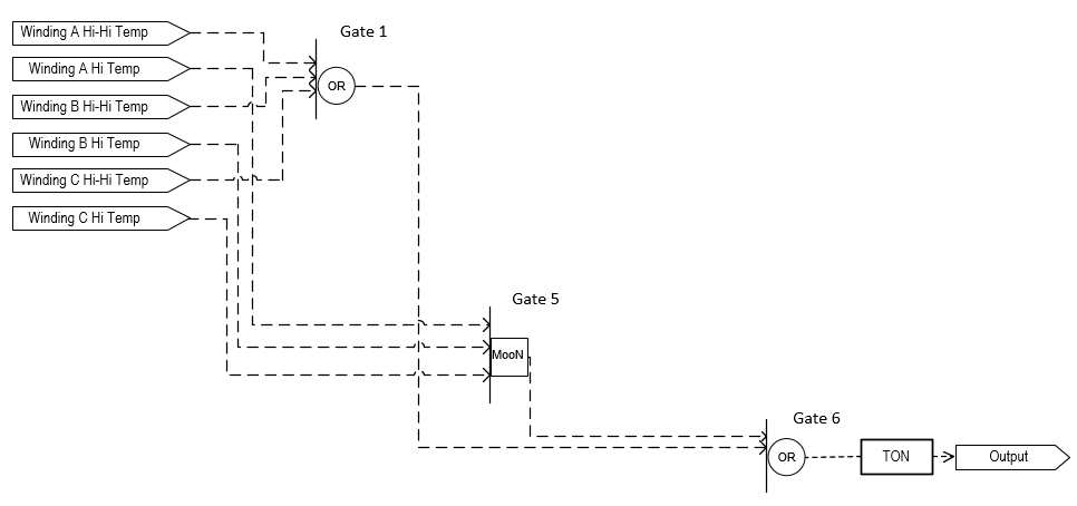
This example uses the PBL instruction to perform advanced interlocking logic that is based on the winding temperatures of a motor. This example navigates the parameter settings to fully illustrate the example.
In this example, there is a motor with three RTDs measuring temperature of the windings. To prevent damage to the windings, the motor must be interlocked if:
- Any of the windings are above the high-high temperature limit.
- The majority of the windings are above the high temperature limit.
PBL performs this function. The output of this logic feeds the interlock of the motor elsewhere in logic.
Ladder Diagram

Function Block Diagram

In this example, there is a motor with three RTDs measuring temperature of the windings. To prevent damage to the windings, the motor must be interlocked if any of the three windings are above the high-high temperature limit, or if the majority of the windings are above the high temperature limit. PBL is being used to perform this function. The output of this logic feeds the interlock of the motor elsewhere in logic.
The input parameters (Inp_0, Inp_1, Inp_2, Inp_3, Inp_4, Inp_5) are connected to the status outputs of the three winding temperature inputs. Three of the eight gates (0…7) in PBL are used in this example (1, 5, 6). Gate 1 is the OR of the three high-high status bits. Gate 5 checks if the majority of the high status bits are true. Gate 6 ORs the outputs of Gates 1 and 5 to set the output of PBL.
To set up the gate functions (Gates 1 and 6 as OR and Gate 5 as Majority), use these settings:
- Cfg_GateFunc[1] = 2
- Cfg_GateFunc[5] = 6
- Cfg_GateFunc[6] = 2
Gate 1 is set up to look at the three high-high status inputs (Inp_0, Inp_2, and Inp_4) by using these settings:
- Cfg_GateSrc1Mask.1 = 1, Cfg_GateSrc1Ptr[1] = 0
- Cfg_GateSrc2Mask.1 = 1, Cfg_GateSrc2Ptr[1] = 2
- Cfg_GateSrc3Mask.1 = 1, Cfg_GateSrc3Ptr[1] = 4
Gate 5 is set up to look at the three high status inputs (Inp_1, Inp_4, and Inp_5) by using these settings:
- Cfg_GateSrc1Mask.5 = 1, Cfg_GateSrc1Ptr[5] = 1
- Cfg_GateSrc2Mask.5 = 1, Cfg_GateSrc2Ptr[5] = 3
- Cfg_GateSrc3Mask.5 = 1, Cfg_GateSrc3Ptr[5] = 5
Lastly, Gate 6 is set up to look at the outputs of gates 1 and 5 by using these settings:
- Cfg_GateSrc1Mask.6 = 1, Cfg_GateSrc1Ptr[6] = 9
- Cfg_GateSrc2Mask.6 = 1, Cfg_GateSrc2Ptr[6] = 13
Cfg_OutSrcPtr needs to be set to 14 to take the output from Gate 6 and make it the output (Out_Live) of the PBL block. The on-delay time is then set to 5 seconds to prevent spurious trips of the output (Cfg_OnDly = 5).
Lastly, the descriptions provide documentation on the faceplate. In this example, these are the description settings:
- Out_Live.@State0 = OK
- Out_Live.@State1 = Tripped
- Inp_0.@Label = Winding A Hi-Hi Temp
- Inp_1.@Label = Winding A Hi Temp
- Inp_2.@Label = Winding B Hi-Hi Temp
- Inp_3.@Label = Winding B Hi Temp
- Inp_4.@Label = Winding C Hi-Hi Temp
- Inp_5.@Label = Winding C Hi Temp
This diagram illustrates the functionality of the example:

Structured Text
TI1_P50.Inp_PVData := I_TE1_P50;
TI1_P50.Inp_PVUncertain := (CAF_117[12] OR Local_12_I_CH0Fault);
PAI(TI1_P50);
TI2_P50.Inp_PVData := I_TE2_P50;
TI2_P50.Inp_PVUncertain := (CAF_117[12] OR Local_12_I_CH1Fault);
PAI(TI2_P50);
TI3_P50.Inp_PVData := I_TE3_P50;
TI3_P50.Inp_PVUncertain := (CAF_117[12] OR Local_12_I_CH2Fault);
PAI(TI3_P50);
TI1_P50.Sts_HiHi := NG_PBL.Inp_0;
TI1_P50.Sts_Hi := NG_PBL.Inp_1;
TI2_P50.Sts_HiHi := NG_PBL.Inp_2;
TI2_P50.Sts_Hi := NG_PBL.Inp_3;
TI3_P50.Sts_HiHi := NG_PBL.Inp_4;
TI3_P50.Sts_Hi := NG_PBL.Inp_5;
PBL(NG_PBL);
Provide Feedback